วิธีปิด comment สำหรับแต่ละ Post ใน wordpress ไม่ให้มี spam comment มากวนใจ
สรุปเร็ว
- ❌ ปิดทั้งเว็บ → Settings → Discussion
- ❌ ปิดเฉพาะบางโพสต์/เพจ → หน้าแก้ไขโพสต์
- ❌ ปิดโพสต์เก่าทั้งหมด → Bulk Edit
- ❌ ซ่อนฟอร์มคอมเมนต์ (ไม่ลบข้อมูล) → แก้ Theme
- ❌ ปิดด้วยปลั๊กอิน → เหมาะกับเว็บใหญ่
1️⃣ ปิดคอมเมนต์ทั้งเว็บ (ถาวร)
เหมาะถ้าเว็บเป็นบทความ / landing page / corporate site
- ไปที่ Dashboard
- เข้าเมนู Settings → Discussion
- เอา ✓ ออกที่ Allow people to submit comments on new posts
- กด Save Changes
📌 หมายเหตุ
- วิธีนี้ ไม่ปิดโพสต์เก่าที่มีอยู่แล้ว
- มีผลกับโพสต์ใหม่เท่านั้น
2️⃣ ปิดคอมเมนต์โพสต์เก่าอัตโนมัติ
ถ้าอยากให้บทความเก่าไม่โดนขุดมาคอมเมนต์
- Settings → Discussion
- ติ๊ก Automatically close comments on posts older than X days
- ตั้งจำนวนวัน เช่น 14 หรือ 30

3️⃣ ปิดคอมเมนต์เฉพาะโพสต์หรือเพจ
เหมาะถ้าบางหน้าต้องเปิด บางหน้าปิด
- เข้า Posts หรือ Pages
- กด Edit
- มองหากล่อง Discussion
- เอา ✓ ออกจาก Allow comments
- กด Update
🔎 ถ้าไม่เห็นกล่อง Discussion
- มุมขวาบน → Screen Options
- ติ๊ก Discussion
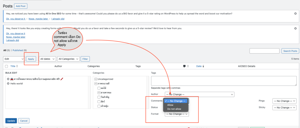
4️⃣ ปิดคอมเมนต์หลายโพสต์พร้อมกัน (Bulk)
เหมาะกับเว็บเก่าที่มีโพสต์จำนวนมาก
- ไปที่ Posts → All Posts
- เลือกหลายโพสต์
- เลือก Bulk Actions → Edit → Apply
- ตั้งค่า Comments → Do not allow
- กด Update


5️⃣ ปิดคอมเมนต์ด้วยปลั๊กอิน (ง่าย + คุมได้ละเอียด)
แนะนำถ้า:
- ใช้หลาย post type
- มี WooCommerce
- ใช้ theme ซับซ้อน
🔌 ปลั๊กอินยอดนิยม:
- Disable Comments (เบา + ฟรี)
- WP Disable Comments
- Perfmatters (สาย performance)
หลังติดตั้ง:
- เลือกปิดได้ทั้ง Posts / Pages / Media / Custom Post Type
6️⃣ ซ่อนคอมเมนต์ด้วย Theme (ขั้น Advance)
กรณี:
- ปิดแล้วแต่ theme ยังแสดง
- ไม่อยากลบข้อมูลคอมเมนต์
วิธีทั่วไป:
- ลบหรือคอมเมนต์โค้ด comments_template();
- หรือแก้ไฟล์ single.php, page.php
⚠️ วิธีนี้ไม่แนะนำถ้าไม่คุ้น PHP / Theme


